移动互联

电子商务管理平台(TShop)
时间:2016-10-29 13:17:28 作者:系统管理员1. TShop概述
电子商务平台(TShop)是北京高阳明天信息技术有限公司旗下——支持B2B2C/B2C的灵活的可配置的大型互联网电子商务运营平台。TShop适合运营商、电子商务企业、批发零售企业、有网上交易需求的中小企业及个人快速构建从大型电商平台到个性化网上商店系统的可伸缩系统平台。TShop系统是基于高阳明天公司自有成熟开发平台,支持架构扩展的跨平台应用系统。
2. TShop业务流程图

图2-1:TShop业务流程总图

图2-2:B2B2C业务流程图

图2-3:B2C业务流程图
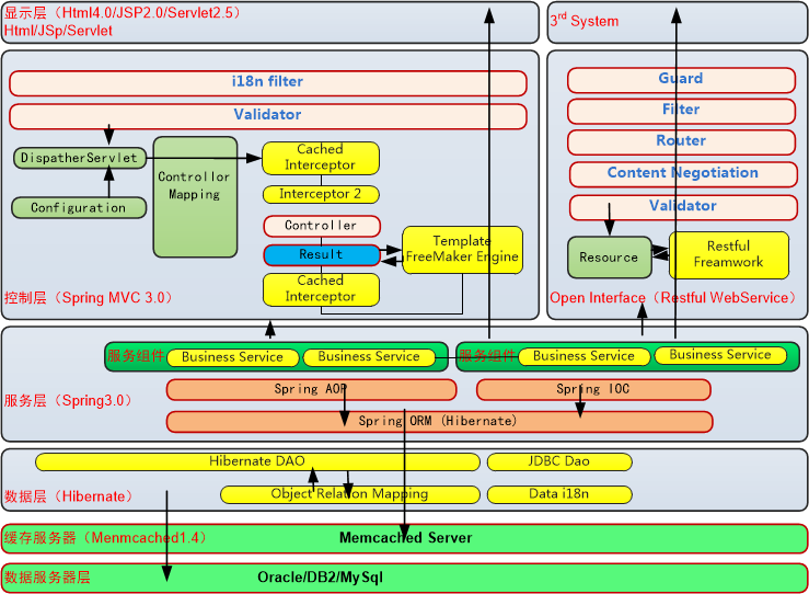
3. TShop技术架构图

图3-1:TShop技术架构图
4. TShop功能架构图
高阳明天公司开发的B2B2C/B2C电子商务平台是为新型的集约化的B2B2C业务模式而生的,这种电子商务平台可以整合大型综合商品集散地等批发零售类商业,实现厂家、批发商、零售商、消费者实时对接,为厂家、批发商提供一个完整的批发分销零售及展示平台,厂家甚至可以把其内部的仓储营销业务与平台网络对接,提升效率降低成本,为零售商和消费者提供厂家优质商品。零售商和消费者可以快速获取商品信息,完成询价、比价,线下看货、成交,后续的线上交易等,降低了采购成本和门槛。

图4-1:TShop功能架构图
5. TShop主要功能模块
经过近两年的发展,高阳明天的TShop产品从无到有,从有到强,在产品功能、稳定性、执行效率、负载能力等方面都有长足发展,跻身国内同类领先产品行列。且其独特的B2B2C模式是当前成熟产品所缺少的,系统功能简表如下:

6. TShop特点及优势分析
² 平台特点
TShop专注于电子商务生态系统中各种角色使用的便利性和灵活性,专业的设计支持通过简单配置实现B2C/B2B2C电子商务模式,通过灵活的品牌管理和店铺管理可以实现商家入驻的ShoppingMall(天猫模式)/SuperMarket(京东模式)。
TShop电子商务平台支持多种类型商品销售,包括实物商品销售及虚拟商品(如电话卡、游戏点卡等)可在同一个店铺中进行管理。
TShop电子商务平台提供了强大灵活的模板机制,内置多套免费模板,且可以任意更换,便于快速建立不同的商城/店铺。同时支持对模板自定义设计,建立个性化商城形象。
TShop电子商务平台拥有强大的站内商品搜索引擎,支持品属性的搜索功能,使买家可以轻松找到所需商品。支持市面主流第三方支付网关,如需要特定的支付网关,可以根据用户需求进行整合。
TShop电子商务平台拥有强大的模板引擎,同时支持模板库,使模板的使用和编辑更加简单。
TShop电子商务平台支持plugin方式集成第三方支付、物流配送、会员/账户整合等。
TShop电子商务平台提供积分、红包、赠品、秒杀、团购等多种促销方法。
TShop电子商务平台经过优化代码和数据库无关性设计,支持数据缓存机制,支持页面静态化自动发布,使性能和扩展性达到业界领先水平。
TShop电子商务平台无论后台管理还是前端界面均经过流程优化设计,尤其是购物流程经过多次改版优化,注重简洁的设计,实现更好的用户体验。
TShop电子商务平台原生提供Android/iOS客户端支持,支持手机浏览等。
² 平台优势分析
●平台管理优势:
TShop电子商务平台对生产商规模资质透明化展示,为生产商提高一个完整的门户展示功能,通过审核保证入住是品牌商及外国品牌中国总代以后统称供应商;
●产品管理优势:
TShop电子商务平台通过先进模式所有货源统一由供应商供给从源头堵住了零售商卖次品假货的渠道,产品质量问题由供应商承担保障消费者利益,物流体系与传统渠道物流相结合,使产品在物流中的损耗降到最低。
●服务的优势:
TShop电子商务平台为供应商提供网络零售及批发渠道,低成本,高效率,低库存风险,供应商利用平台系统管理平台零售商家,产品价格,库存管理等管理,为供应商品牌营销推广,帮助供应商进行新品市场调研,处理库存等服务,提供第三方物流服务,厂家发货与批发相结合;为零售商提供更多消费者信息服务,比如消费者身份年龄,以前消费过的商品倾向哪方面消费,消费能力高低,等不涉及个人隐私的信息为零售商准确了解消费者需求提供支持,对商家店铺营销给予准确的数据分析提出建议,通过与供应链打通解决零库存运营;为采购商解决一站式采购,商品价格透明,品质有保障,物流费用最低,效率最高,时间更少,物流更快解决采购商库存问题;为消费者提供供应商直供产品品质有保障,砍掉渠道商及仓储,降低物流费用让利消费者。
●渠道整合优势:
TShop电子商务平台为供应商提供了完整的电子商务解决方案,解决了资金流,物流,信息流及利益分配等问题供应商整理最简单;由于为零售商提供一手批发分销货源,且操作简便,零库存运营,减少打包及人工费用,更符合零售商需求,也是垂直平台商业模式最具竞争力;垂直平台整合消费者优势是靠专业,品质和服务,平台通过专业化B2C信息展示,专业化营销活动,商家专业服务,厂家保障货源品质来满足各种消费者需求。

